Lina hiji ékosistem pikeun Reviewers, Profesional sarta Usaha sadayana sakuliah dunya, Powered tur dihubungkeun ku Blockchain.

Naon Lina.review?
Lina.review nyaéta platform keur reviewing on Blockchain, ngamangpaatkeun immutability blockchain urang pikeun ngahasilkeun transparansi pangsaena sarta nyieun kaayaan keur reviewers kauntungan ti nyadiakeun ulasan kualitas, kitu ogé gampang jeung langsung berinteraksi sareng pamaké sarta panyadia produk atawa jasa sagemblengna trustless.
Lina teu ngan ramatloka a tapi mangrupakeun platform basis Blockchain jadi dulur tiasa ngawangun sistem review sorangan pikeun ngembangkeun masarakat jeung ngatur usaha sorangan. Kabéh review saluran basis Lina disambungkeun sacara global.
Nilai review produk online
Jeung ledakan Internet, ulasan produk geus jadi faktor penting dina ngawangun gambar brand na reputasi bisnis. A review négatip serius bisa mangaruhan reputasi bisnis. Ieu malah geus dijieun hiji industri katelah "manajemen reputasi" jeung fungsi primér pausahaan nulungan "concealing" ulasan goréng. Sanajan kitu, tina sudut pandang anu pamaké ', ieu teu hiji hal anu alus sabab hinders aranjeunna dina ngakses ulasan transparan sarta trustful. Dina buku pamasaran Martin Lindstrom urang "Buyology", manéhna nulis ngeunaan "neuron eunteung" reflections neuronal: neuron nu api nalika hiji aksi keur dipigawé sarta lamun nu aksi sarua keur ditalungtik. Anjeunna nyatakeun yén ieu téh patali jeung kanyataan yen pamaké nalika mutuskeun mésér produk hiji mindeng dipangaruhan ku interaksi jeung review ngeunaan pamaké séjén produk. Nurutkeun kana statistik tina bangku gereja Panalungtikan Center, leuwih ti 50% tina sawawa AS dina 50 taun umur rutin konsultasi ulasan produk online saméméh mutuskeun dina belanja. Dina survey sejen anu dilakukeun ku Center, 82% tina sawawa di Amérika Serikat ceuk maranéhna "kadang" baca ulasan online méméh nyieun kaputusan pameseran, sarta 40% tina interviewees ceuk maranéhna salawasna atawa ampir sok maca ulasan online

Langkung importantly, frékuénsi jeung nu pamaké maca ulasan online anu mindeng sabanding jeung frékuénsi ku nu aranjeunna balanja online. Ngeunaan dua per tilu (67%) tina shoppers online mingguan ceuk maranéhna biasana maca ulasan online méméh nyieun kaputusan. inohong anu keur shoppers online bulanan geus 54%. Kanyataanna, dina kaulinan na pilem industri, aya kasus dimana pausahaan ngaleupaskeun panghargaan teu ukur dina jualan tapi ogé dina dasar ulasan ahli jeung masarakat dina Metacritic, anu pilem ngarah jeung kaulinan review situs di AS.
Jeung ledakan Internet, ulasan produk geus jadi faktor penting dina ngawangun gambar brand na reputasi bisnis. A review négatip serius bisa mangaruhan reputasi bisnis. Ieu malah geus dijieun hiji industri katelah "manajemen reputasi" jeung fungsi primér pausahaan nulungan "concealing" ulasan goréng. Sanajan kitu, tina sudut pandang anu pamaké ', ieu teu hiji hal anu alus sabab hinders aranjeunna dina ngakses ulasan transparan sarta trustful. Dina buku pamasaran Martin Lindstrom urang "Buyology", manéhna nulis ngeunaan "neuron eunteung" reflections neuronal: neuron nu api nalika hiji aksi keur dipigawé sarta lamun nu aksi sarua keur ditalungtik. Anjeunna nyatakeun yén ieu téh patali jeung kanyataan yen pamaké nalika mutuskeun mésér produk hiji mindeng dipangaruhan ku interaksi jeung review ngeunaan pamaké séjén produk. Nurutkeun kana statistik tina bangku gereja Panalungtikan Center, leuwih ti 50% tina sawawa AS dina 50 taun umur rutin konsultasi ulasan produk online saméméh mutuskeun dina belanja. Dina survey sejen anu dilakukeun ku Center, 82% tina sawawa di Amérika Serikat ceuk maranéhna "kadang" baca ulasan online méméh nyieun kaputusan pameseran, sarta 40% tina interviewees ceuk maranéhna salawasna atawa ampir sok maca ulasan online

Langkung importantly, frékuénsi jeung nu pamaké maca ulasan online anu mindeng sabanding jeung frékuénsi ku nu aranjeunna balanja online. Ngeunaan dua per tilu (67%) tina shoppers online mingguan ceuk maranéhna biasana maca ulasan online méméh nyieun kaputusan. inohong anu keur shoppers online bulanan geus 54%. Kanyataanna, dina kaulinan na pilem industri, aya kasus dimana pausahaan ngaleupaskeun panghargaan teu ukur dina jualan tapi ogé dina dasar ulasan ahli jeung masarakat dina Metacritic, anu pilem ngarah jeung kaulinan review situs di AS.
Kasusah dina nyungsi tur ngabandingkeun hasil evaluasi
Dina hadir, aya loba sistem rating di industri béda. Sistem ieu nu rada dispersed hasilna kasusah pikeun pamaké neangan ulasan. Contona, aya loba rating website pikeun alat-alat téhnologis kayaning telepon atanapi laptop. Tiap di antarana boga kaunggulan sorangan / kalemahan, sahingga hese neangan ulasan sarta ampir teu mungkin keur mangtaun pangalaman ti reviewers saméméhna.
Dina hadir, aya loba sistem rating di industri béda. Sistem ieu nu rada dispersed hasilna kasusah pikeun pamaké neangan ulasan. Contona, aya loba rating website pikeun alat-alat téhnologis kayaning telepon atanapi laptop. Tiap di antarana boga kaunggulan sorangan / kalemahan, sahingga hese neangan ulasan sarta ampir teu mungkin keur mangtaun pangalaman ti reviewers saméméhna.
Kurangna kriteria baku pikeun tiap subjek
Hiji produk ieu biasana dipeunteun salaku "Good" atawa "Teu Good", dina pilihan tina pamaké. Ieu ditembongkeun rada jelas dina situs web nyadiakeun rating dumasar skala-ku angka nu gede ngarupakeun pamaké. Candak IMDB (film ramatloka database ngarah) sabagé conto, nu rating 10 titik atanapi 0 point of pilem nu gaduh seueur pemirsa, aya pisan, hususna keur film kontroversial. Atawa ruksak Omat - website review paling ngaapresiasi, oge mere pamaké pilihan boh "ruksak" atawa "seger". Netflix - panggedéna jasa pilem streaming - oge geus deprecated sistem béntang-rating na (ti 0 béntang - 5 béntang). Na diganti deui ku "thumb up / thumb handap Salah sahiji alesan pikeun robah ieu, dina pilihan tina Netflix, nyaéta yén rating dumasar skala-ieu mutuskeun ku parasaan tur henteu ngabantu analisis eupan balik customer. Malah kapuasan atanapi dissatisfaction konsumén jeung produk atawa jasa asalna tina sababaraha faktor béda jeung rinci jalma produk atawa jasa. Sanajan kitu, paling pamaké teu sadar mana kapuasan atanapi dissatisfaction maranéhna datang ti nalika reviewing. Na acan, nalika keur ditanya husus ngeunaan kriteria hiji, maranéhna bakal geuwat ngakuan yén éta téh ngabalukarkeun review positif atawa négatif maranéhanana. Contona, pikeun pilem, loba jalma dicaritakeun yén pintonan hiji aktor / aktris dina film boga dampak badag on naha maranéhna resep film. Ku sabab eta perlu ngawangun kriteria baku pikeun tiap subjek dina raraga mantuan bisnis meunangkeun eupan balik paling akurat ti customer. Hatur nuhun kana bantuan ti jaringan para ahli dina loba industri, Lina. review geus diwanohkeun susunan kriteria dilarapkeun ka leuwih ti 20 widang mimitian ti produk téhnologis, layanan médis atawa hotél, jeung pilem jeung buku. Salian keur bisa meunangkeun eupan balik paling akurat ti nu ngeunaan kriteria dipilih, Lina.review geus ngawanohkeun Lina Peunteun aplikasi (sadia on Google Play) ku kituna pamaké tiasa "sora" kanggo kriteria bisa reviewed, ayeuna keur 6 subjék:
• Service Médis, Rumah Sakit
• Bulan
• Movie
• Rumah Makan
• Crypto Mata Artos
• Smart Phone
The diala hasilna cukup metot, contona, pikeun réstoran, jumlah jalma voting pikeun "kabersihan" anu leuwih gede ti jumlah jalma milih pikeun "Dahareun kualitas ", jeung sababaraha urang voting pikeun" Ambience "jeung" kaamanan pangan "téh ampir sarua jeung" kualitas pangan ". Ieu sabagean nunjukkeun yén aya kriteria réstoran review perlu diropéa.
Hiji produk ieu biasana dipeunteun salaku "Good" atawa "Teu Good", dina pilihan tina pamaké. Ieu ditembongkeun rada jelas dina situs web nyadiakeun rating dumasar skala-ku angka nu gede ngarupakeun pamaké. Candak IMDB (film ramatloka database ngarah) sabagé conto, nu rating 10 titik atanapi 0 point of pilem nu gaduh seueur pemirsa, aya pisan, hususna keur film kontroversial. Atawa ruksak Omat - website review paling ngaapresiasi, oge mere pamaké pilihan boh "ruksak" atawa "seger". Netflix - panggedéna jasa pilem streaming - oge geus deprecated sistem béntang-rating na (ti 0 béntang - 5 béntang). Na diganti deui ku "thumb up / thumb handap Salah sahiji alesan pikeun robah ieu, dina pilihan tina Netflix, nyaéta yén rating dumasar skala-ieu mutuskeun ku parasaan tur henteu ngabantu analisis eupan balik customer. Malah kapuasan atanapi dissatisfaction konsumén jeung produk atawa jasa asalna tina sababaraha faktor béda jeung rinci jalma produk atawa jasa. Sanajan kitu, paling pamaké teu sadar mana kapuasan atanapi dissatisfaction maranéhna datang ti nalika reviewing. Na acan, nalika keur ditanya husus ngeunaan kriteria hiji, maranéhna bakal geuwat ngakuan yén éta téh ngabalukarkeun review positif atawa négatif maranéhanana. Contona, pikeun pilem, loba jalma dicaritakeun yén pintonan hiji aktor / aktris dina film boga dampak badag on naha maranéhna resep film. Ku sabab eta perlu ngawangun kriteria baku pikeun tiap subjek dina raraga mantuan bisnis meunangkeun eupan balik paling akurat ti customer. Hatur nuhun kana bantuan ti jaringan para ahli dina loba industri, Lina. review geus diwanohkeun susunan kriteria dilarapkeun ka leuwih ti 20 widang mimitian ti produk téhnologis, layanan médis atawa hotél, jeung pilem jeung buku. Salian keur bisa meunangkeun eupan balik paling akurat ti nu ngeunaan kriteria dipilih, Lina.review geus ngawanohkeun Lina Peunteun aplikasi (sadia on Google Play) ku kituna pamaké tiasa "sora" kanggo kriteria bisa reviewed, ayeuna keur 6 subjék:
• Service Médis, Rumah Sakit
• Bulan
• Movie
• Rumah Makan
• Crypto Mata Artos
• Smart Phone
The diala hasilna cukup metot, contona, pikeun réstoran, jumlah jalma voting pikeun "kabersihan" anu leuwih gede ti jumlah jalma milih pikeun "Dahareun kualitas ", jeung sababaraha urang voting pikeun" Ambience "jeung" kaamanan pangan "téh ampir sarua jeung" kualitas pangan ". Ieu sabagean nunjukkeun yén aya kriteria réstoran review perlu diropéa.
Leyuran
Ku keur dilaksanakeun dina téhnologi Blockchain, Lina.review bakal alamat isu patali
ka transparansi sarta immutability tina skor, sakumaha ogé ngamekarkeun mékanisme pikeun mantuan pamaké
sarta ahli earn kauntungan dumasar kana ngembangkeun sistem jeung kualitas pedaran maranéhanana (via
kontrak pinter) .
Ku keur dilaksanakeun dina téhnologi Blockchain, Lina.review bakal alamat isu patali
ka transparansi sarta immutability tina skor, sakumaha ogé ngamekarkeun mékanisme pikeun mantuan pamaké
sarta ahli earn kauntungan dumasar kana ngembangkeun sistem jeung kualitas pedaran maranéhanana (via
kontrak pinter) .
Pikeun Helpers
Para ahli (hereinafter disebut nulungan) hartosna pamadegan pamaké anu mumpuni sarta bakal marios produk jeung jasa dina sistem. Sawaktos keur nempo produk atawa jasa, ulasan Helpers 'bakal ditampilkeun nyalira.
Aya 2 pilihan pikeun jadi nulungan hiji:
• Asup up kalawan Lina.review ku ngalampirkeun CV, bukti domain pangaweruh, nilai pribadi, jsb ngalamar ieu ngan dianggap minangka nulungan hiji sanggeus disatujuan ku Badan nulungan. Perhatikeun yén dina tahap engké tina sistem, nalika Lina.review geus dipelak, anu persetujuan pikeun keur nulungan bakal ketat pisan alatan nu assessment useroriented sistim éta.
• Nyebarkeun kavling ulasan kualitas, nu katampa lega (kawas / satuju). Sanggeus ngahontal tingkat husus, reviewer bakal jadi pangkat jeung nulungan. Catet yén gumantung kana ukuran tina sistem nu bangbarung ieu ogé bakal nambahan sasuai.
Nulungan nu bakal dijudulan pikeun nampa nyangkokkeun penting tina pendapatan iklan atawa fee pendaptaran (nepi ka 50%) gumantung kana widang maranéhanana. Parameter di luhur-disebutkeun ieu ngan dilarapkeun ka Lina.review, sarta yén sahiji review sistem dumasar Lina blockchain lianna bisa ngonpigurasikeun kawijakan incentive na revenue sharing sorangan.
Éta tanggung jawab tina nulungan ka bulanan ngalebetkeun sababaraha ulasan kalawan kualitas ditarima (dumasar kana faktor kayaning lobana kawas / satuju ti nu). Bisi mana nulungan nu gagal keur nyugemakeun kaayaan ieu dina dua bulan padeukeut (configurable), maranéhna bakal demoted handap pikeun pamaké umum.
Para ahli (hereinafter disebut nulungan) hartosna pamadegan pamaké anu mumpuni sarta bakal marios produk jeung jasa dina sistem. Sawaktos keur nempo produk atawa jasa, ulasan Helpers 'bakal ditampilkeun nyalira.
Aya 2 pilihan pikeun jadi nulungan hiji:
• Asup up kalawan Lina.review ku ngalampirkeun CV, bukti domain pangaweruh, nilai pribadi, jsb ngalamar ieu ngan dianggap minangka nulungan hiji sanggeus disatujuan ku Badan nulungan. Perhatikeun yén dina tahap engké tina sistem, nalika Lina.review geus dipelak, anu persetujuan pikeun keur nulungan bakal ketat pisan alatan nu assessment useroriented sistim éta.
• Nyebarkeun kavling ulasan kualitas, nu katampa lega (kawas / satuju). Sanggeus ngahontal tingkat husus, reviewer bakal jadi pangkat jeung nulungan. Catet yén gumantung kana ukuran tina sistem nu bangbarung ieu ogé bakal nambahan sasuai.
Nulungan nu bakal dijudulan pikeun nampa nyangkokkeun penting tina pendapatan iklan atawa fee pendaptaran (nepi ka 50%) gumantung kana widang maranéhanana. Parameter di luhur-disebutkeun ieu ngan dilarapkeun ka Lina.review, sarta yén sahiji review sistem dumasar Lina blockchain lianna bisa ngonpigurasikeun kawijakan incentive na revenue sharing sorangan.
Éta tanggung jawab tina nulungan ka bulanan ngalebetkeun sababaraha ulasan kalawan kualitas ditarima (dumasar kana faktor kayaning lobana kawas / satuju ti nu). Bisi mana nulungan nu gagal keur nyugemakeun kaayaan ieu dina dua bulan padeukeut (configurable), maranéhna bakal demoted handap pikeun pamaké umum.
Pikeun Pamaké umum
pamaké umum hartosna jalma anu ngagunakeun sistem Lina.review neangan informasi dina produk na ulasan na ogé nulis review sarta assessment sorangan. pamaké umum bisa jadi Helpers ngaliwatan pilihan luhur-disebutkeun. pamaké umum bisa jadi disebarkeun sharing sistem pikeun maranéhanana review sarta assessment gawé, gumantung kana konfigurasi. Husus, pikeun sistem Lina.review, anu pamaké umum moal nampi sharing sistem pikeun review sarta assessment maranéhanana. Kalawan sistem review séjén ngajalankeun dina platform blockchain Lina, anu revenue sharing pikeun pamaké nu wajib gumantung kana unggal konfigurasi. Pikeun System Tukang dina Individu Lina Platform atanapi pausahaan wishing ngawangun sistem review dina Lina blockchain Platform bisa gampang ngalakukeun ieu. Partisipasi mangrupa bébas tapi Lina Platform bakal muatan dumasar kana
Kagiatan dina sistem, nyaéta partisipasi padagang, iklan ogé kagiatan rating sorangan. Nalika ieu sistem swasta datangna kana operasi, 10% revenues Sistim (tina iklan
waragad atanapi partisipasi sudagar) bakal dipaké pikeun administer na beroperasi dina Lina Platform.


pamaké umum hartosna jalma anu ngagunakeun sistem Lina.review neangan informasi dina produk na ulasan na ogé nulis review sarta assessment sorangan. pamaké umum bisa jadi Helpers ngaliwatan pilihan luhur-disebutkeun. pamaké umum bisa jadi disebarkeun sharing sistem pikeun maranéhanana review sarta assessment gawé, gumantung kana konfigurasi. Husus, pikeun sistem Lina.review, anu pamaké umum moal nampi sharing sistem pikeun review sarta assessment maranéhanana. Kalawan sistem review séjén ngajalankeun dina platform blockchain Lina, anu revenue sharing pikeun pamaké nu wajib gumantung kana unggal konfigurasi. Pikeun System Tukang dina Individu Lina Platform atanapi pausahaan wishing ngawangun sistem review dina Lina blockchain Platform bisa gampang ngalakukeun ieu. Partisipasi mangrupa bébas tapi Lina Platform bakal muatan dumasar kana
Kagiatan dina sistem, nyaéta partisipasi padagang, iklan ogé kagiatan rating sorangan. Nalika ieu sistem swasta datangna kana operasi, 10% revenues Sistim (tina iklan
waragad atanapi partisipasi sudagar) bakal dipaké pikeun administer na beroperasi dina Lina Platform.


Iklan dina Lina.review
advertisers bakal ngagunakeun Lina tokens ka Ngaiklan on sistem. Sharing iklan bakal dibagikeun ka peserta dina ongkos handap: (Catetan: inohong bisa dirobah / ngonpigurasi)
• Operasi tur administrasi expenses: 10%
• nulungan: 50% gumantung industri. Contona, upami sharing iklan asalna lolobana ti pabrik mobil, nulungan dina widang mobil bakal disebarkeun deui. Ieu henteu hartosna yén Helpers dina widang nu teu boga sharing iklan moal dibagikeun, éta ngan nu sipatna dibikeun kirang tokens.
• Gede Holder token: 40% - Panyekel tina angka nu gede ngarupakeun tokens (> 1 juta tokens) bakal dibagikeun 40% tina pendapatan iklan luyu jeung perséntase tokens. Division sharing bakal dilaksanakeun unggal 6 bulan. Lamun iklan dina Lina.review, anu usaha bakal kaanggo kana subjék katuhu sasaran sabab nalika pamaké museurkeun maca ulasan dina widang naon, anu iklan tina widang ieu bakal dipintonkeun. Pikeun Lina.review jeung Lina sistem token, sharing tina iklan pohara penting, sabab eta dibangkitkeun tilu nilai:
• Jieun paménta pikeun tokens Lina, utamana ti usaha ihwal eusi finansial tinggi.
• Jieun mangpaat pikeun jalma anu langsung nyieun nilai sistem (Helpers), kukituna ngaronjatna kualitas ulasan hasilna paningkatan nilai Sistim urang jeung bagi hasil iklan luhur.
• Jieun Pangaruh Network pikeun narik pamaké sarta helpers mun evaluate dina sistem, kukituna ngaronjatkeun nilai sistem jeung ngarah kana pendapatan iklan luhur.
advertisers bakal ngagunakeun Lina tokens ka Ngaiklan on sistem. Sharing iklan bakal dibagikeun ka peserta dina ongkos handap: (Catetan: inohong bisa dirobah / ngonpigurasi)
• Operasi tur administrasi expenses: 10%
• nulungan: 50% gumantung industri. Contona, upami sharing iklan asalna lolobana ti pabrik mobil, nulungan dina widang mobil bakal disebarkeun deui. Ieu henteu hartosna yén Helpers dina widang nu teu boga sharing iklan moal dibagikeun, éta ngan nu sipatna dibikeun kirang tokens.
• Gede Holder token: 40% - Panyekel tina angka nu gede ngarupakeun tokens (> 1 juta tokens) bakal dibagikeun 40% tina pendapatan iklan luyu jeung perséntase tokens. Division sharing bakal dilaksanakeun unggal 6 bulan. Lamun iklan dina Lina.review, anu usaha bakal kaanggo kana subjék katuhu sasaran sabab nalika pamaké museurkeun maca ulasan dina widang naon, anu iklan tina widang ieu bakal dipintonkeun. Pikeun Lina.review jeung Lina sistem token, sharing tina iklan pohara penting, sabab eta dibangkitkeun tilu nilai:
• Jieun paménta pikeun tokens Lina, utamana ti usaha ihwal eusi finansial tinggi.
• Jieun mangpaat pikeun jalma anu langsung nyieun nilai sistem (Helpers), kukituna ngaronjatna kualitas ulasan hasilna paningkatan nilai Sistim urang jeung bagi hasil iklan luhur.
• Jieun Pangaruh Network pikeun narik pamaké sarta helpers mun evaluate dina sistem, kukituna ngaronjatkeun nilai sistem jeung ngarah kana pendapatan iklan luhur.
Bisnis Lansekap
pesaing
• Metacritic: A ramatloka nu resensi pilem sarta kaulinan nu katelah sistem rating pangbadagna jenis na di dunya. Loba penerbit anu ngagunakeun skor Metacritic mun evaluate kualitas produk ogé masihan bonus ka produser. Sanajan kitu, eta anu dituduh keur dipangaruhan ku korporasi badag, utamana mun di industri kaulinan.
• IMDB: Sistim database nu panglegana sadunya ngeunaan pilem. Cai mibanda fungsi reviewing pilem tapi ieu teu fungsi utama.
• ruksak Omat: review website dipeunteun pangluhurna pikeun pilem kalawan angka nu gede ngarupakeun ahli pilem mumpuni. Najan kitu, para ahli sorangan jarang diganti, nu ngajadikeun hésé pikeun mulasara kualitas konsisten.
• Yelp: Sistim Review pikeun réstoran. Jasa jeung loba widang liana. Museurkeun utamina dina pasar AS.
• TripAdvisor: A sistem pikeun review ngeunaan hotél sarta jasa perjalanan sakuliah dunya. Sajaba ti éta, pamaké oge bisa buku kamar online.
• Techradar: A sistem pikeun reviewing produk teknologi kayaning telepon na laptop jeung sajabana
pesaing
• Metacritic: A ramatloka nu resensi pilem sarta kaulinan nu katelah sistem rating pangbadagna jenis na di dunya. Loba penerbit anu ngagunakeun skor Metacritic mun evaluate kualitas produk ogé masihan bonus ka produser. Sanajan kitu, eta anu dituduh keur dipangaruhan ku korporasi badag, utamana mun di industri kaulinan.
• IMDB: Sistim database nu panglegana sadunya ngeunaan pilem. Cai mibanda fungsi reviewing pilem tapi ieu teu fungsi utama.
• ruksak Omat: review website dipeunteun pangluhurna pikeun pilem kalawan angka nu gede ngarupakeun ahli pilem mumpuni. Najan kitu, para ahli sorangan jarang diganti, nu ngajadikeun hésé pikeun mulasara kualitas konsisten.
• Yelp: Sistim Review pikeun réstoran. Jasa jeung loba widang liana. Museurkeun utamina dina pasar AS.
• TripAdvisor: A sistem pikeun review ngeunaan hotél sarta jasa perjalanan sakuliah dunya. Sajaba ti éta, pamaké oge bisa buku kamar online.
• Techradar: A sistem pikeun reviewing produk teknologi kayaning telepon na laptop jeung sajabana
Kaunggulan Lina dibandingkeun sistem ayeuna

anu Lina token
The Lina token (Lina) nyaéta token asli ti Lina Platform. Ieu bakal ERC-20 token dumasar Ethereum, platform desentralisasi basis blockchain pikeun aplikasi anu ngajalankeun kahayang sakumaha diprogram tanpa kasempetan panipuan, carana ngawasan atanapi gangguan ti pihak katilu pikeun mempermudah pasatujuan contractual online di luhur cryptographically aman. Jumlah total Lina token dijieun bakal 900.000.000. 33,33% tina sakabéh tokens Lina (300,000,000) bakal sadia pikeun dijual ka publik dina Acara Lina token Generation. 66,67% tina sakabéh tokens Lina (600,000,000) bakal ngonci dina Smart Kontrak bisa dileupaskeun taunan leuwih 10 taun (60,000,000 token per taun).

anu Lina token
The Lina token (Lina) nyaéta token asli ti Lina Platform. Ieu bakal ERC-20 token dumasar Ethereum, platform desentralisasi basis blockchain pikeun aplikasi anu ngajalankeun kahayang sakumaha diprogram tanpa kasempetan panipuan, carana ngawasan atanapi gangguan ti pihak katilu pikeun mempermudah pasatujuan contractual online di luhur cryptographically aman. Jumlah total Lina token dijieun bakal 900.000.000. 33,33% tina sakabéh tokens Lina (300,000,000) bakal sadia pikeun dijual ka publik dina Acara Lina token Generation. 66,67% tina sakabéh tokens Lina (600,000,000) bakal ngonci dina Smart Kontrak bisa dileupaskeun taunan leuwih 10 taun (60,000,000 token per taun).
The Lina Sasak
di Lina Sasak nyaéta layanan sasak sidechain pikeun Dadang Core blockchain jaringan pikeun nyinkronkeun tawaran, transaksi mayar jeung ka interaksi jeung kontrak pinter Lina token dina jaringan Ethereum umum.
Tokens antara platform ranté swasta jeung blockchain Ethereum bisa jadi dinamis ditukeurkeun. Salaku misalna, kasaimbangan kontrak pinter ETH (Lina token) bisa jadi sarua jeung liquidity tina tokens jero ranté swasta. Mékanisme Ngonci gudang di kontrak pinter kudu dilaksanakeun pikeun mastikeun konsistensi dina kasaimbangan di dompet pamaké antara platform umum jeung swasta.
di Lina Sasak nyaéta layanan sasak sidechain pikeun Dadang Core blockchain jaringan pikeun nyinkronkeun tawaran, transaksi mayar jeung ka interaksi jeung kontrak pinter Lina token dina jaringan Ethereum umum.
Tokens antara platform ranté swasta jeung blockchain Ethereum bisa jadi dinamis ditukeurkeun. Salaku misalna, kasaimbangan kontrak pinter ETH (Lina token) bisa jadi sarua jeung liquidity tina tokens jero ranté swasta. Mékanisme Ngonci gudang di kontrak pinter kudu dilaksanakeun pikeun mastikeun konsistensi dina kasaimbangan di dompet pamaké antara platform umum jeung swasta.
The Lina pamaké Propil
pamaké Lina hartosna jalma anu ngagunakeun jasa review dina Lina Platform neangan informasi dina produk na ulasan maranéhanana ogé nulis resensi na assessments sorangan. Unggal pamaké kudu profil sorangan dimana aranjeunna tiasa input kapentingan sarta préferénsina. Tingkat pamaké (umum atawa Ahli) bisa ditangtukeun ku nu boga jasa review. Dina raraga nampi ganjaran token, pamaké baris perlu ngadaptar addressesto valid nampi Lina tokens.
pamaké Lina hartosna jalma anu ngagunakeun jasa review dina Lina Platform neangan informasi dina produk na ulasan maranéhanana ogé nulis resensi na assessments sorangan. Unggal pamaké kudu profil sorangan dimana aranjeunna tiasa input kapentingan sarta préferénsina. Tingkat pamaké (umum atawa Ahli) bisa ditangtukeun ku nu boga jasa review. Dina raraga nampi ganjaran token, pamaké baris perlu ngadaptar addressesto valid nampi Lina tokens.
The Review System
Sistim review, kayaning Lina.review, nyaéta layanan review diwangun dina luhureun éta Lina Platform. Hal ieu dirarancang pikeun jadi gampang pikeun individu atawa pausahaan ngawangun sistem review sorangan dina Lina Platform ngagunakeun Lina SDK sarta aplikasi sampel. Ngawangun jasa review on Lina Platform nya gratis tapi fee pangropéa bakal boga muatan dumasar kana kagiatan di layanan, sapertos kagiatan iklan jeung rating. 10% revenues jasa (tina iklan, tawaran sudagar review) bakal boga muatan nutupan waragad pembangunan, operasi jeung perawatan ti Lina Platform.

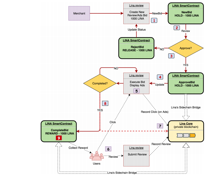
Ieu hiji conto leumpang-liwat di hiji nawar pikeun pamundut iklan ti Merchant jeung aliran babagi ganjaran:
Sistim review, kayaning Lina.review, nyaéta layanan review diwangun dina luhureun éta Lina Platform. Hal ieu dirarancang pikeun jadi gampang pikeun individu atawa pausahaan ngawangun sistem review sorangan dina Lina Platform ngagunakeun Lina SDK sarta aplikasi sampel. Ngawangun jasa review on Lina Platform nya gratis tapi fee pangropéa bakal boga muatan dumasar kana kagiatan di layanan, sapertos kagiatan iklan jeung rating. 10% revenues jasa (tina iklan, tawaran sudagar review) bakal boga muatan nutupan waragad pembangunan, operasi jeung perawatan ti Lina Platform.

Ieu hiji conto leumpang-liwat di hiji nawar pikeun pamundut iklan ti Merchant jeung aliran babagi ganjaran:
- Merchant nu tempat nu menta review produk anyar atawa nawar kampanye iklan anyar dina ramatloka Lina.review ku cara méré rinci kampanye (tumbu, gol konversi, ...), contona 1000 clicks di harga 1000 Lina (1 Lina per klik).
- The deposit Merchant 1000 Lina ka kontrak pinter pikeun nempatkeun nawar teh. 1000 Lina lajeng bakal dikonci sarta nawar ieu ngantosan persetujuan.
- ulasan sarta staf Lina.review approves nawar teh. Bisi nawar teh ditolak, jumlah deposit bakal refundable ka sudagar nu.
- Sakali nawar nu bakal disatujuan, layanan Lina.review bakal dibere beja sangkan ngaéksekusi nawar teh.
- nawar di meunang dibales dina ramatloka Lina.review dumasar kana parameter kampanye.
- Iraha a pamaké clicks dina link Iklan, klik bakal dirékam dina blockchain swasta Lina Core.
- Iraha a clicks pamaké ngalebetkeun review hiji, anu rinci review bakal dirékam dina blockchain swasta Lina Core. Catet yén resensi bisa jadi poko keur keur disatujuan ku staf Lina.review atanapi ku undian ti Helpers.
- Ladenan Lina.review périodik bakal pariksa transaksi dina swasta blockchain na nawar konfigurasi Lina Core nangtukeun lamun kampanye ieu pinuh dieksekusi atanapi kadaluwarsa.
- Sakali nawar hiji pinuh dieksekusi atanapi kadaluwarsa, kontrak pinter Lina bakal disebut kalayan informasi statistik keur ngitung fee (s) sarta sebaran revenue sharing ka pamaké sarta Panyekel Lina token. Bisi nawar ieu sabagean dieksekusi, jumlah sésana (lamun sagala) bakal refundable ka sudagar nu.
Status nawar dina ranté publik bakal nyingkronkeun ka Lina Core blockchain swasta ku Sasak Lina.
Token Generation Acara (TGE)
Alokasi token

33,33% tina Lina dijieun salila token Generation Acara (300,000,000 token) bakal disadiakeun ka kontributor Public anu nyumbangkeun BTC / ETH mun proyek. 66,67% tina Lina dijieun salila token Generation Acara (600,000,000 token) bakal ngonci dina Smart Kontrak bisa dileupaskeun taunan leuwih 10 taun (60,000,000 token per taun). Token anu dileupaskeun bakal disebarkeun sakumaha nurutan: • 15% ka Lina Yayasan tetep ka Lina Platform jalan. • 15% bakal ditangtayungan pikeun stakeholder hareup. • 35% ka Helpers. • 35% keur token Panyekel ageung (pamadegan diilikan tina> 1 juta tokens).
Alokasi token

33,33% tina Lina dijieun salila token Generation Acara (300,000,000 token) bakal disadiakeun ka kontributor Public anu nyumbangkeun BTC / ETH mun proyek. 66,67% tina Lina dijieun salila token Generation Acara (600,000,000 token) bakal ngonci dina Smart Kontrak bisa dileupaskeun taunan leuwih 10 taun (60,000,000 token per taun). Token anu dileupaskeun bakal disebarkeun sakumaha nurutan: • 15% ka Lina Yayasan tetep ka Lina Platform jalan. • 15% bakal ditangtayungan pikeun stakeholder hareup. • 35% ka Helpers. • 35% keur token Panyekel ageung (pamadegan diilikan tina> 1 juta tokens).
Roadmap




Tim urang

Lamun hayang nyaho ngeunaan Lana, mangga buka numbu handap ...!
Website: https://lina.review/
Whitepaper: https://lina.review/lina_whitepaper.pdf
Twitter: https://twitter.com/lina_network

Lamun hayang nyaho ngeunaan Lana, mangga buka numbu handap ...!
Website: https://lina.review/
Whitepaper: https://lina.review/lina_whitepaper.pdf
Twitter: https://twitter.com/lina_network
By: Handoyo007
Profil:
Tidak ada komentar:
Posting Komentar